Bug? Save_As IGS does not make a new Images folder
- justaviking
- Posts: 5
- Joined: Wed Jan 21, 2015 4:48 pm
Bug? Save_As IGS does not make a new Images folder
Greetings,
This is my first-ever post, and I'm quite new to Indigo. I am an iClone user and its brand new Indigo plug-in is what brought me to the Indigo world.
If this has already been posted, a) please forgive me, and b) please educate me about it.
I THINK THIS IS A BUG...
The IGS format includes an IGS file and two folders, one for meshes and one for images.
If I open an IGS in Indigo, and do a Save As to a new location, I get:
- A new IGS file (correctly named) in the new location
- A new copy of the mesh folder in the new location, named to match the IGS file
But:
- I do NOT get a new copy of the image folder in the new location
- It is "reusing" the old image folder
The new IGS file actually points to the new mesh folder and the old image folder. I opened it in Notepad and that's how I figured out what was going wrong.
The new "saved as" IGS file will open, but here are the problems...
PROBLEM SCENARIO 1:
- Supposed one of my jpeg files was for a sign, and I edit the image to change the words
- Now BOTH scenes will reflect the change, not just one
PROBLEM SCENARIO 2: THIS IS POTENTIALLY BIG FOR SOME PEOPLE
- The iClone plug-in to Indigo can "export + launch Indigo to start rendering" with one button
- It writes to the scene to the same "temp" directory every time you use that button
- If I try to save my scene, I do a Save As, and I assume it's safe
- But my newly saved file is still using the jpeg image files in the temp directory
- The next time I do an "Indigo Render" from iClone, it overwrites the images
- So the next day I try to open the file I saved, but it's bad because my images are gone
I don't think this has anything to do with the iClone plug-in. I can also do an "Export" in iClone, and it will put everything(IGS + mesh folder + image folder) in the target folder. I close iClone. Then I launch Indigo, open the IGS file, and do a Save As. As described above, I get a new IGS file, a new mesh folder, but the new IGS file uses the old image folder.
QUESTIONS:
- Is it supposed to work this way? I can't imagine it, but if so, please explain why.
- Does everyone have this same problem? Or is it only me? (Or only iClone users?)
- Has this been reported before, and any plans to fix it?
LASTLY:
- I'm running Indigo RT v3.8.21
Thank you.
This is my first-ever post, and I'm quite new to Indigo. I am an iClone user and its brand new Indigo plug-in is what brought me to the Indigo world.
If this has already been posted, a) please forgive me, and b) please educate me about it.
I THINK THIS IS A BUG...
The IGS format includes an IGS file and two folders, one for meshes and one for images.
If I open an IGS in Indigo, and do a Save As to a new location, I get:
- A new IGS file (correctly named) in the new location
- A new copy of the mesh folder in the new location, named to match the IGS file
But:
- I do NOT get a new copy of the image folder in the new location
- It is "reusing" the old image folder
The new IGS file actually points to the new mesh folder and the old image folder. I opened it in Notepad and that's how I figured out what was going wrong.
The new "saved as" IGS file will open, but here are the problems...
PROBLEM SCENARIO 1:
- Supposed one of my jpeg files was for a sign, and I edit the image to change the words
- Now BOTH scenes will reflect the change, not just one
PROBLEM SCENARIO 2: THIS IS POTENTIALLY BIG FOR SOME PEOPLE
- The iClone plug-in to Indigo can "export + launch Indigo to start rendering" with one button
- It writes to the scene to the same "temp" directory every time you use that button
- If I try to save my scene, I do a Save As, and I assume it's safe
- But my newly saved file is still using the jpeg image files in the temp directory
- The next time I do an "Indigo Render" from iClone, it overwrites the images
- So the next day I try to open the file I saved, but it's bad because my images are gone
I don't think this has anything to do with the iClone plug-in. I can also do an "Export" in iClone, and it will put everything(IGS + mesh folder + image folder) in the target folder. I close iClone. Then I launch Indigo, open the IGS file, and do a Save As. As described above, I get a new IGS file, a new mesh folder, but the new IGS file uses the old image folder.
QUESTIONS:
- Is it supposed to work this way? I can't imagine it, but if so, please explain why.
- Does everyone have this same problem? Or is it only me? (Or only iClone users?)
- Has this been reported before, and any plans to fix it?
LASTLY:
- I'm running Indigo RT v3.8.21
Thank you.
Hobbyist. Indigo RT, used with iClone.
Re: Bug? Save_As IGS does not make a new Images folder
Hey viking, welcome to Indigo.
I think you are the first iClone user posting here, and I'm sure 99% of the Indigo community around here even don't know that there is such an exporter
The Exporter development seems to be fully in the hands of reallusion, but we can try to help you as much as possible!
This PIGS is great to transfer Indigo scenes between computers etc.
In your case you can simply unpack this PIGS file (via a ZIP tool) and end up with a folder with everything inside.
I hope that helped
P.S. thanks for that detailed report of you, such are always welcome
I think you are the first iClone user posting here, and I'm sure 99% of the Indigo community around here even don't know that there is such an exporter
The Exporter development seems to be fully in the hands of reallusion, but we can try to help you as much as possible!
Try saving a PIGS out of the Indigo GUI! This is a Packed IGS file, actually a zip with meshes & textures collected together.justaviking wrote:If I open an IGS in Indigo, and do a Save As to a new location, I get:
- A new IGS file (correctly named) in the new location
- A new copy of the mesh folder in the new location, named to match the IGS file
But:
- I do NOT get a new copy of the image folder in the new location
- It is "reusing" the old image folder
This PIGS is great to transfer Indigo scenes between computers etc.
In your case you can simply unpack this PIGS file (via a ZIP tool) and end up with a folder with everything inside.
I hope that helped
P.S. thanks for that detailed report of you, such are always welcome
polygonmanufaktur.de
- justaviking
- Posts: 5
- Joined: Wed Jan 21, 2015 4:48 pm
Re: Bug? Save_As IGS does not make a new Images folder
First - Thanks for the promp reply.
Second - I updated to the latest release (3.8.25) just to be sure, but the results were the same as I expected.
Third - Here is more info on why I don't think iClone is a factor...
If I open a PIGS file in RT and then do a SaveAs to a location (let's say My Documents), the IGS file and the Mesh folder both appear in My Documents as expected.
But the Images folder ends up in a Temp directory.
I am not at home right now, but it's one of those C:\users\viking\apps\local\temp type of locations. No iClone folder is involved.
Does this work as-expected for non-iClone users? Where does your Images folder appear?
It seems like it's an Indigo issue, but it's possible iClone's plug-in is getting in the way somehow, even though it's not being used in the scenario I just described.
Second - I updated to the latest release (3.8.25) just to be sure, but the results were the same as I expected.
Third - Here is more info on why I don't think iClone is a factor...
If I open a PIGS file in RT and then do a SaveAs to a location (let's say My Documents), the IGS file and the Mesh folder both appear in My Documents as expected.
But the Images folder ends up in a Temp directory.
I am not at home right now, but it's one of those C:\users\viking\apps\local\temp type of locations. No iClone folder is involved.
Does this work as-expected for non-iClone users? Where does your Images folder appear?
It seems like it's an Indigo issue, but it's possible iClone's plug-in is getting in the way somehow, even though it's not being used in the scenario I just described.
Hobbyist. Indigo RT, used with iClone.
Re: Bug? Save_As IGS does not make a new Images folder
The PIGS is a zip file containing the IGS, the Meshes and the textures!justaviking wrote:If I open a PIGS file in RT and then do a SaveAs to a location (let's say My Documents), the IGS file and the Mesh folder both appear in My Documents as expected.
If you unpack the PIGS via a ZIP tool like explained, you enmd up with a folder with all stuff mentioned above inside, also refering into that folder without absolute paths inside the IGS
polygonmanufaktur.de
- justaviking
- Posts: 5
- Joined: Wed Jan 21, 2015 4:48 pm
Re: Bug? Save_As IGS does not make a new Images folder
Zom-B,
I did more testing last night, and I am convinced it is correct to call this a bug.
I wanted to be sure to remove iClone as a variable, and now am certain it is not a contributor.
If you haven't already done so, please consider duplicating my test, described below. You could any alternate hard drive; it doesn't have to be a USB drive.
MY TEST:
- Installed RT on a laptop - Running in Trail Mode - No iClone there
- Put a PIGS file from my other computer onto a USB flash memory stick
- Opened the PIGS file
- Did a "File --> Save As --> IGS" and saved it to the USB drive
THE RESULT:
- The IGS file and the Mesh folder both appears on the USB drive in the location I specified
- The Images folder went to a temp folder on the C: drive
MY EXPECTATION AND REQUEST:
The Images folder should appear in the same folder as the other files
I understand the difference between PIGS and IGS formats, but when you save a scene to a specific file location, having one-third of the scene appear in a totally different location is a totally unexpected result.
DETAILS:
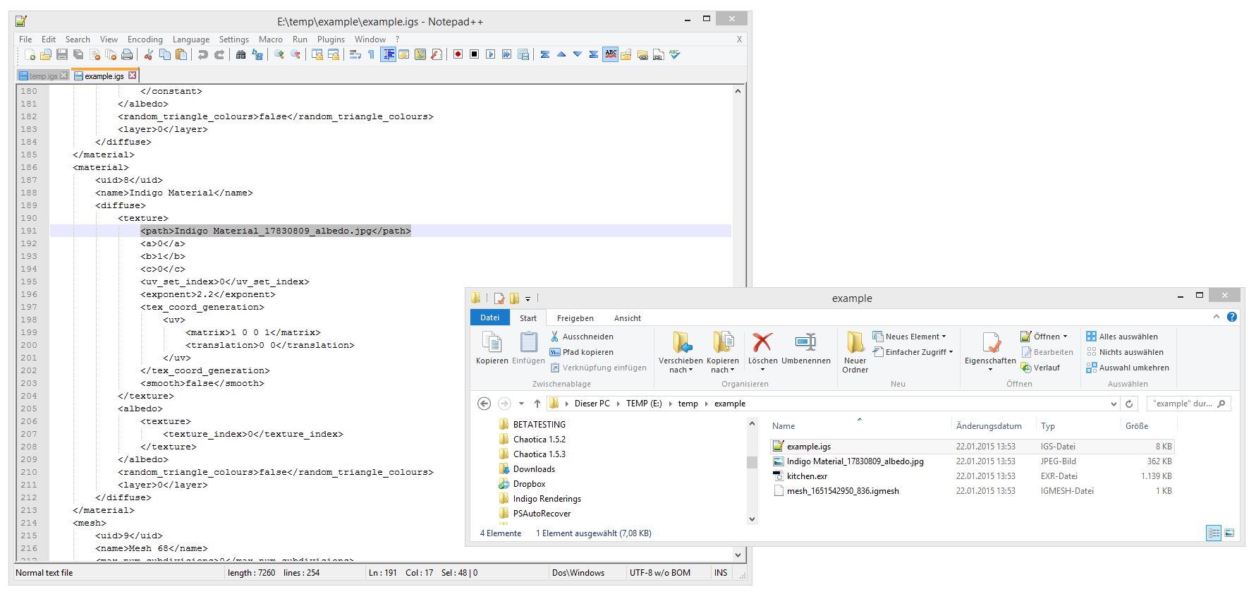
Here is some information from the resulting IGS file itself...
<external>
<path>F:/Indigo temp stuff/bug test_meshes\mesh_3705412629_158404.igmesh</path>
</external>
...
<diffuse>
<texture>
<path>C:\Users\Viking\AppData\Local\Temp\indigo_temp_dir\indigo_temp_dir_1421904868\IndigoImage_1.jpg</path>
I did more testing last night, and I am convinced it is correct to call this a bug.
I wanted to be sure to remove iClone as a variable, and now am certain it is not a contributor.
If you haven't already done so, please consider duplicating my test, described below. You could any alternate hard drive; it doesn't have to be a USB drive.
MY TEST:
- Installed RT on a laptop - Running in Trail Mode - No iClone there
- Put a PIGS file from my other computer onto a USB flash memory stick
- Opened the PIGS file
- Did a "File --> Save As --> IGS" and saved it to the USB drive
THE RESULT:
- The IGS file and the Mesh folder both appears on the USB drive in the location I specified
- The Images folder went to a temp folder on the C: drive
MY EXPECTATION AND REQUEST:
The Images folder should appear in the same folder as the other files
I understand the difference between PIGS and IGS formats, but when you save a scene to a specific file location, having one-third of the scene appear in a totally different location is a totally unexpected result.
DETAILS:
Here is some information from the resulting IGS file itself...
<external>
<path>F:/Indigo temp stuff/bug test_meshes\mesh_3705412629_158404.igmesh</path>
</external>
...
<diffuse>
<texture>
<path>C:\Users\Viking\AppData\Local\Temp\indigo_temp_dir\indigo_temp_dir_1421904868\IndigoImage_1.jpg</path>
Hobbyist. Indigo RT, used with iClone.
Re: Bug? Save_As IGS does not make a new Images folder
Dude you aren't following my advice correctly
Use a ZIP tool to unpack the PIGS NOT Indigo!
Use 7zip or PeaZip or winRAR or winzip or whatever, but NOT Indigo
Here is your problem, your mistake!!!justaviking wrote:- Opened the PIGS file
- Did a "File --> Save As --> IGS" and saved it to the USB drive
Use a ZIP tool to unpack the PIGS NOT Indigo!
Use 7zip or PeaZip or winRAR or winzip or whatever, but NOT Indigo
polygonmanufaktur.de
- justaviking
- Posts: 5
- Joined: Wed Jan 21, 2015 4:48 pm
Re: Bug? Save_As IGS does not make a new Images folder
I'm away from my Indigo computers at the moment. I'm going to do another scenario that I have in mind.
Meanwhile, let me ask this:
- What is the purpose of the "Save As" menu option?
- Especially when you save to the IGS format?
-----------------
My plan is to remove packing/unpacking from the conversation. I think it's distracting from my main point.
I'm going to launch Indigo RT, empty.
Then start a New Material with the "ball logo" object.
Import and apply a material that includes a jpeg.
Then do a Save As.
My expectation based on what I've seen is the IGS and mesh folder will go where I want them to, but the jpeg will be written to my temp folder. Assuming that's the case, it will come back to my original statement that the Image folder should be next to the Mesh folder, not in a temp directory when you do a Save As.
If it doesn't behave as I expect it will, then I have a new mystery on my hands.
--------------------------
Don't get me wrong, please, I am enjoying Indigo, as are many other people over in iClone world.
As "movie makers" many were stunned when they discovered the reality of the rendering times in the context of trying to make a 5-minute video with 30 frames per second.
But others (like me) were not surprised. 
Meanwhile, let me ask this:
- What is the purpose of the "Save As" menu option?
- Especially when you save to the IGS format?
-----------------
My plan is to remove packing/unpacking from the conversation. I think it's distracting from my main point.
I'm going to launch Indigo RT, empty.
Then start a New Material with the "ball logo" object.
Import and apply a material that includes a jpeg.
Then do a Save As.
My expectation based on what I've seen is the IGS and mesh folder will go where I want them to, but the jpeg will be written to my temp folder. Assuming that's the case, it will come back to my original statement that the Image folder should be next to the Mesh folder, not in a temp directory when you do a Save As.
If it doesn't behave as I expect it will, then I have a new mystery on my hands.
--------------------------
Don't get me wrong, please, I am enjoying Indigo, as are many other people over in iClone world.
As "movie makers" many were stunned when they discovered the reality of the rendering times in the context of trying to make a 5-minute video with 30 frames per second.
Hobbyist. Indigo RT, used with iClone.
Re: Bug? Save_As IGS does not make a new Images folder
Hi justaviking,
This behaviour is intentional. Whether it's a good idea is another question.
The rationale for not re-saving textures besides the saved IGS is that users may be using lots of hi-res textures that they don't want copies to other places on disk, just because they e.g. moved the camera a little and then saved the scene.
Not re-saving textures can result in the violation of expectations for users though, which is bad.
I'm not sure what the best way to solve this is, maybe we could have a checkbox ('resave textures').
nick
This behaviour is intentional. Whether it's a good idea is another question.
The rationale for not re-saving textures besides the saved IGS is that users may be using lots of hi-res textures that they don't want copies to other places on disk, just because they e.g. moved the camera a little and then saved the scene.
Not re-saving textures can result in the violation of expectations for users though, which is bad.
I'm not sure what the best way to solve this is, maybe we could have a checkbox ('resave textures').
nick
- justaviking
- Posts: 5
- Joined: Wed Jan 21, 2015 4:48 pm
Re: Bug? Save_As IGS does not make a new Images folder
Nick,
Thank you for the reply.
I understand the rationale you described.
Obviously I have a different view in terms what I was expecting to occur.
But I get it.
Yes, I think an option for "Copy or Re-use the images" would be good.
I'd vote for Copy being the default, especially in light of files being too-easily saved in a Temp directory, which I view as bad.
Please consider it.
Thank you (both Nick and Zom-B) for your time.
Thank you for the reply.
I understand the rationale you described.
Obviously I have a different view in terms what I was expecting to occur.
But I get it.
Yes, I think an option for "Copy or Re-use the images" would be good.
I'd vote for Copy being the default, especially in light of files being too-easily saved in a Temp directory, which I view as bad.
Please consider it.
Thank you (both Nick and Zom-B) for your time.
Hobbyist. Indigo RT, used with iClone.
Who is online
Users browsing this forum: No registered users and 34 guests

